最新JAVA EE MVC架构餐饮管理系统源码,MYSQL数据库MVC架构餐饮管理系统源码
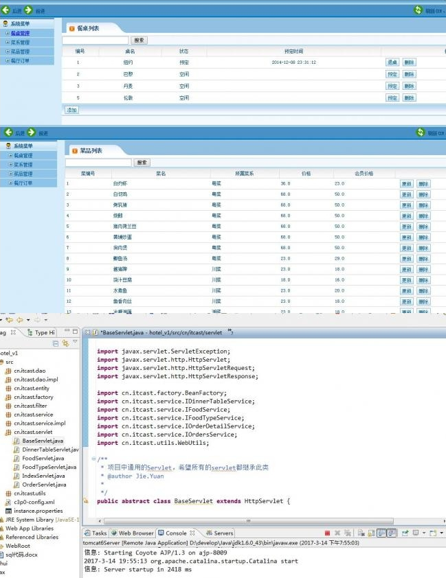
MVC架构餐饮管理系统,利用MYSQL数据库,分为四大模块餐桌模块,菜类别模块,彩信息模块,订单模块.源代码+数据库源码+项目说明在压缩包内
数据库:MySQL 开发语言:JAVA 源码类型:WebForm
MYSQL数据库MVC架构餐饮管理系统源码,分为四大板块餐桌板块,菜类别板块,彩信息板块,订单板块
MVC架构餐饮管理系统,利用MYSQL数据库,分为四大模块餐桌模块,菜类别模块,彩信息模块,订单模块.源代码+数据库源码+项目说明在压缩包内
数据库:MySQL 开发语言:JAVA 源码类型:WebForm
MYSQL数据库MVC架构餐饮管理系统源码,分为四大板块餐桌板块,菜类别板块,彩信息板块,订单板块

下载地址已转移到新版网站,请点击左上角-首页,在新版网站搜索此套源码的标题进行下载。
